Tác giả: Hanish Garg, Mike Kuentz, and Parnab Basak
Ngày phát hành: 02 FEB 2026
Chuyên mục: Amazon Bedrock, Amazon DynamoDB, Amazon ElastiCache, Amazon MemoryDB, Amazon OpenSearch Service, Database, Intermediate (200), Technical How-to
Suy luận của mô hình ngôn ngữ lớn (LLM) có thể nhanh chóng trở nên tốn kém và chậm, đặc biệt khi phục vụ các yêu cầu giống hoặc tương tự lặp đi lặp lại. Khi ngày càng nhiều ứng dụng tích hợp Trí tuệ nhân tạo (AI), các tổ chức thường phải đối mặt với chi phí tăng cao từ các phép tính dư thừa và người dùng thất vọng chờ đợi phản hồi. Các chiến lược lưu vào bộ nhớ đệm thông minh cung cấp một giải pháp mạnh mẽ bằng cách lưu trữ và tái sử dụng các kết quả trước đó, giảm đáng kể cả thời gian phản hồi và chi phí gọi hàm. Cách tiếp cận lưu vào bộ nhớ đệm phù hợp có thể cắt giảm chi phí phục vụ mô hình của bạn tới 90% đồng thời mang lại thời gian phản hồi dưới mili giây cho các truy vấn được lưu vào bộ nhớ đệm. Trong bài đăng này, chúng tôi khám phá các kỹ thuật lưu vào bộ nhớ đệm đã được chứng minh có thể biến việc triển khai mô hình của bạn từ một trung tâm chi phí thành một hệ thống hiệu quả, phản hồi nhanh.
Lợi ích của việc sử dụng bộ nhớ đệm
Lưu vào bộ nhớ đệm trong các ứng dụng AI tạo sinh bao gồm việc lưu trữ và tái sử dụng các embedding, token, đầu ra mô hình hoặc prompt đã được tính toán trước đó để giảm độ trễ và chi phí tính toán trong quá trình suy luận. Việc triển khai bộ nhớ đệm giúp mang lại những lợi ích biến đổi trên bốn khía cạnh quan trọng:
- Chi phí – Bộ nhớ đệm giúp giảm ngay lập tức các cuộc gọi API LLM tốn kém. Mặc dù giá mô hình tiếp tục giảm hoặc giữ nguyên, mỗi phản hồi được lưu vào bộ nhớ đệm đại diện cho khoản tiết kiệm thuần túy tích lũy theo quy mô.
- Hiệu suất – Các phản hồi được lưu vào bộ nhớ đệm trả về trong mili giây thay vì giây, tạo ra trải nghiệm người dùng tốt hơn đáng kể, nơi hầu hết các truy vấn lặp lại đều cảm thấy tức thì.
- Khả năng mở rộng – Việc tăng hiệu suất này trực tiếp cho phép quy mô lớn hơn vì cơ sở hạ tầng của bạn có thể xử lý nhiều yêu cầu đồng thời hơn đáng kể khi hầu hết các phản hồi bỏ qua hoàn toàn quá trình suy luận mô hình tốn kém về mặt tính toán.
- Tính nhất quán – Có lẽ quan trọng nhất đối với các ứng dụng sản xuất, bộ nhớ đệm cung cấp tính nhất quán. Mặc dù LLM có thể tạo ra các biến thể tinh tế ngay cả với các cài đặt xác định, các phản hồi được lưu vào bộ nhớ đệm tạo điều kiện cho các đầu ra giống hệt nhau cho các đầu vào giống hệt nhau, cung cấp độ tin cậy mà các ứng dụng doanh nghiệp yêu cầu.
Tóm lại, việc lưu vào bộ nhớ đệm hiệu quả giúp biến đổi các ứng dụng của bạn bằng cách giảm đáng kể chi phí thông qua việc giảm thiểu các cuộc gọi API dư thừa, thời gian phản hồi nhanh như chớp giúp cải thiện trải nghiệm khách hàng cuối, cải thiện quy mô lớn giúp tối đa hóa hiệu quả cơ sở hạ tầng và tính nhất quán giúp xây dựng lòng tin của khách hàng và tránh các lỗi “ảo giác”.
Các chiến lược lưu vào bộ nhớ đệm
Bạn có thể triển khai hai chiến lược để lưu vào bộ nhớ đệm. Thứ nhất, bộ nhớ đệm prompt, triển khai việc lưu vào bộ nhớ đệm ngữ cảnh hoặc prompt được tạo động do LLM của bạn gọi. Thứ hai, bộ nhớ đệm yêu cầu-phản hồi, triển khai việc lưu trữ các cặp yêu cầu-phản hồi và tái sử dụng chúng trong các truy vấn tiếp theo.
Bộ nhớ đệm prompt
Bộ nhớ đệm prompt là một tính năng tùy chọn mà bạn có thể sử dụng với các mô hình được hỗ trợ trên Amazon Bedrock để giảm độ trễ phản hồi suy luận lên tới 85% và chi phí token đầu vào lên tới 90%. Nhiều trường hợp sử dụng mô hình nền tảng (FM) sẽ tái sử dụng một số phần của prompt (tiền tố) trong các cuộc gọi API. Với bộ nhớ đệm prompt, các mô hình được hỗ trợ sẽ cho phép bạn lưu vào bộ nhớ đệm các tiền tố prompt lặp lại này giữa các yêu cầu. Bộ nhớ đệm này cho phép mô hình bỏ qua việc tính toán lại các tiền tố khớp.
Nhiều ứng dụng yêu cầu hoặc hưởng lợi từ các prompt dài, chẳng hạn như Q&A tài liệu, trợ lý mã, tìm kiếm tác nhân hoặc trò chuyện dài. Ngay cả với các FM thông minh nhất, bạn thường cần sử dụng các prompt mở rộng với các hướng dẫn chi tiết và nhiều ví dụ để đạt được kết quả phù hợp cho trường hợp sử dụng của bạn. Tuy nhiên, các prompt dài, được tái sử dụng trong các cuộc gọi API, có thể dẫn đến độ trễ trung bình tăng lên. Với bộ nhớ đệm prompt, trạng thái mô hình nội bộ không cần phải được tính toán lại nếu tiền tố prompt đã được lưu vào bộ nhớ đệm. Điều này giúp tiết kiệm thời gian xử lý, dẫn đến độ trễ phản hồi thấp hơn.
Để có cái nhìn tổng quan chi tiết về tính năng bộ nhớ đệm prompt trên Amazon Bedrock và để nhận hướng dẫn về cách sử dụng hiệu quả tính năng này trong ứng dụng của bạn, hãy tham khảo bài viết Sử dụng hiệu quả bộ nhớ đệm prompt trên Amazon Bedrock.
Bộ nhớ đệm yêu cầu-phản hồi
Bộ nhớ đệm yêu cầu-phản hồi là một cơ chế lưu trữ các yêu cầu và kết quả của chúng để khi cùng một yêu cầu được thực hiện lại, câu trả lời đã lưu trữ có thể được cung cấp nhanh chóng mà không cần xử lý lại yêu cầu. Ví dụ, khi người dùng đặt câu hỏi cho một trợ lý trò chuyện, văn bản trong câu hỏi có thể được sử dụng để tìm kiếm các câu hỏi tương tự đã được trả lời trước đó. Khi một câu hỏi tương tự được truy xuất, câu trả lời cho câu hỏi đó cũng có sẵn cho ứng dụng và có thể được tái sử dụng mà không cần phải thực hiện các tra cứu bổ sung trong các cơ sở kiến thức hoặc thực hiện các yêu cầu tới FM.
Sử dụng bộ nhớ đệm prompt khi bạn có các tiền tố prompt dài, tĩnh hoặc lặp lại thường xuyên bao gồm các prompt hệ thống, định nghĩa persona, ví dụ few-shot, ngữ cảnh hoặc các tài liệu lớn được truy xuất (trong các kịch bản RAG) được sử dụng nhất quán trong nhiều yêu cầu hoặc lượt trong một cuộc trò chuyện. Sử dụng bộ nhớ đệm yêu cầu-phản hồi khi bạn có các yêu cầu giống hệt nhau (prompt và các tham số khác) luôn tạo ra các phản hồi giống hệt nhau, chẳng hạn như truy xuất các câu trả lời đã được tính toán trước hoặc thông tin tĩnh. Bộ nhớ đệm yêu cầu-phản hồi hoàn toàn giảm tải LLM cho các truy vấn cụ thể, đã biết và cung cấp cho bạn quyền kiểm soát chi tiết hơn về thời điểm dữ liệu được lưu vào bộ nhớ đệm trở nên cũ và cần được làm mới. Phần sau đây mô tả nhiều kỹ thuật để triển khai bộ nhớ đệm yêu cầu-phản hồi.
Bộ nhớ đệm trong bộ nhớ
Các cơ sở dữ liệu trong bộ nhớ bền vững có thể được sử dụng làm bộ nhớ đệm ngữ nghĩa liên tục, cho phép lưu trữ các embedding vector của các yêu cầu và truy xuất phản hồi chỉ trong mili giây. Thay vì tìm kiếm một kết quả khớp chính xác, cơ sở dữ liệu này cho phép các loại truy vấn khác nhau sử dụng không gian vector để truy xuất các mục tương tự. Bạn có thể sử dụng tính năng tìm kiếm vector trong Amazon MemoryDB, cung cấp cơ sở dữ liệu trong bộ nhớ với độ bền Multi-AZ, làm lớp bộ nhớ đệm ngữ nghĩa liên tục. Để có hướng dẫn chuyên sâu, hãy tham khảo bài viết Cải thiện tốc độ và giảm chi phí cho khối lượng công việc AI tạo sinh với bộ nhớ đệm ngữ nghĩa liên tục trong Amazon MemoryDB.
Khung nguồn mở LangChain cung cấp một InMemoryCache tùy chọn sử dụng một kho lưu trữ cục bộ tạm thời để lưu vào bộ nhớ đệm các phản hồi trong bộ nhớ tính toán để truy cập nhanh chóng. Điều này tồn tại trong suốt thời gian thực thi của chương trình và không thể được chia sẻ giữa các quy trình khác nhau, khiến nó không phù hợp cho các ứng dụng đa máy chủ hoặc phân tán. Điều này đặc biệt hữu ích trong giai đoạn phát triển ứng dụng khi bạn yêu cầu cùng một lần hoàn thành nhiều lần.
Bộ nhớ đệm dựa trên đĩa
SQLite là một cơ sở dữ liệu SQL nhẹ, dựa trên tệp. Nó có thể được sử dụng để lưu trữ các cặp prompt-phản hồi một cách liên tục trên cùng một đĩa tính toán với thiết lập tối thiểu. Các bộ nhớ đệm này có dung lượng lớn hơn so với bộ nhớ đệm cục bộ tạm thời trong bộ nhớ. SQLite hoạt động tốt cho khối lượng vừa phải và các kịch bản người dùng đơn lẻ hoặc quy mô nhỏ. Tuy nhiên, nó có thể trở nên chậm nếu bạn có tốc độ truy vấn cao hoặc nhiều truy cập đồng thời vì nó không phải là kho lưu trữ trong bộ nhớ và có một số chi phí cho I/O đĩa và khóa. Để biết các ví dụ sử dụng, hãy tham khảo tài liệu SQLite để biết chi tiết.
Bộ nhớ đệm DB bên ngoài
Nếu bạn không có quyền truy cập vào một hệ thống tệp chung và bạn đang xây dựng các ứng dụng phân tán chạy trên nhiều máy thực hiện khối lượng lớn các ghi đồng thời (tức là nhiều node, luồng hoặc quy trình), hãy cân nhắc lưu trữ dữ liệu được lưu vào bộ nhớ đệm trong các hệ thống cơ sở dữ liệu chuyên dụng bên ngoài. Mô-đun GPTCache, một phần của LangChain, hỗ trợ các backend lưu vào bộ nhớ đệm khác nhau, bao gồm Amazon ElastiCache for Redis OSS and Valkey, Amazon OpenSearch Service hoặc Amazon DynamoDB. Điều này có nghĩa là bạn có thể chọn backend lưu vào bộ nhớ đệm phù hợp nhất dựa trên các yêu cầu và cơ sở hạ tầng cụ thể của mình. Nó cũng hỗ trợ các chiến lược lưu vào bộ nhớ đệm khác nhau, chẳng hạn như khớp chính xác và khớp ngữ nghĩa để bạn có thể cân bằng tốc độ và tính linh hoạt trong cách tiếp cận lưu vào bộ nhớ đệm của mình. Bộ nhớ đệm ngữ nghĩa lưu trữ các phản hồi dựa trên ý nghĩa ngữ nghĩa của các truy vấn bằng cách sử dụng embedding. Nó có lợi thế là xử lý các truy vấn tương tự về mặt ngữ nghĩa trực tiếp từ bộ nhớ đệm, giúp tăng tỷ lệ truy cập bộ nhớ đệm trong các ứng dụng ngôn ngữ tự nhiên. Tuy nhiên, có thêm chi phí tính toán để tính toán embedding và đặt ngưỡng tương tự phù hợp.
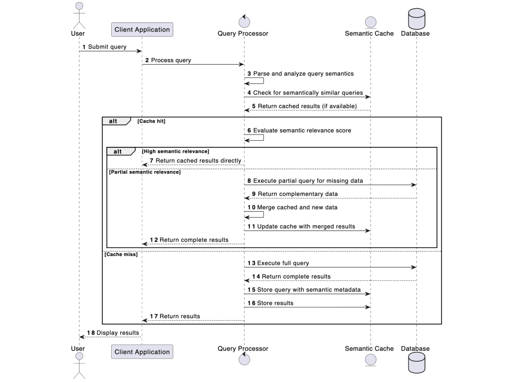
Hình ảnh sau đây minh họa việc lưu vào bộ nhớ đệm tạo sinh tăng cường bằng cách sử dụng tìm kiếm ngữ nghĩa.

Sơ đồ trình tự minh họa quy trình xử lý truy vấn dựa trên bộ nhớ đệm ngữ nghĩa với năm thành phần: Người dùng, Ứng dụng khách, Bộ xử lý truy vấn, Bộ nhớ đệm ngữ nghĩa và Cơ sở dữ liệu, minh họa ba đường dẫn quyết định dựa trên mức độ liên quan của bộ nhớ đệm.
Việc lựa chọn tích hợp bộ nhớ đệm mạnh mẽ vào chiến lược ứng dụng của bạn không phải là một quyết định “hoặc cái này hoặc cái kia”. Bạn có thể, và thường nên, sử dụng nhiều cách tiếp cận lưu vào bộ nhớ đệm đồng thời để tối ưu hóa hiệu suất và giảm chi phí. Hãy cân nhắc triển khai chiến lược lưu vào bộ nhớ đệm nhiều lớp. Ví dụ, đối với một trợ lý trò chuyện dịch vụ khách hàng toàn cầu, bạn có thể sử dụng bộ nhớ đệm trong bộ nhớ để xử lý các câu hỏi giống hệt nhau được hỏi trong vòng vài phút hoặc vài giờ, một bộ nhớ đệm phân tán dựa trên Valkey để lưu trữ thông tin thường xuyên được hỏi theo từng Region, và một bộ nhớ đệm ngữ nghĩa dựa trên Amazon OpenSearch Service để xử lý các biến thể của các câu hỏi tương tự.
Để tìm hiểu sâu hơn về các kiến trúc và thuật toán lưu vào bộ nhớ đệm khác nhau có thể được sử dụng để lưu vào bộ nhớ đệm, hãy đọc bài viết Thu hẹp khoảng cách hiệu quả: Nắm vững bộ nhớ đệm LLM cho AI thế hệ tiếp theo. Nếu bạn đã sử dụng Amazon OpenSearch Serverless và muốn nhanh chóng xây dựng một lớp bộ nhớ đệm trên đó, hãy tham khảo bài viết Xây dựng bộ nhớ đệm ngữ nghĩa đọc qua với Amazon OpenSearch Serverless và Amazon Bedrock.
Các chiến lược vô hiệu hóa bộ nhớ đệm
Mặc dù bộ nhớ đệm mang lại lợi ích hiệu suất đáng kể, việc duy trì tính tươi mới và tính toàn vẹn của bộ nhớ đệm đòi hỏi phải xem xét cẩn thận hai cơ chế quan trọng:
- Vô hiệu hóa bộ nhớ đệm – Quá trình cập nhật hoặc xóa các mục đã lưu vào bộ nhớ đệm một cách có hệ thống khi dữ liệu cơ bản thay đổi. Điều này cung cấp tính nhất quán dữ liệu giữa bộ nhớ đệm và nguồn đáng tin cậy.
- Hết hạn – Một khoảng thời gian tồn tại (TTL) được xác định trước cho các mục đã lưu vào bộ nhớ đệm tự động xóa dữ liệu lỗi thời khỏi bộ nhớ đệm, giúp duy trì tính tươi mới của dữ liệu mà không cần can thiệp thủ công.
Các cơ chế này phải được triển khai một cách chiến lược để cân bằng tối ưu hóa hiệu suất với các yêu cầu về độ chính xác của dữ liệu. Bạn có thể triển khai một hoặc kết hợp các chiến lược sau: vô hiệu hóa dựa trên TTL, xác thực chủ động hoặc cập nhật chủ động trên dữ liệu mới.
Vô hiệu hóa dựa trên TTL
Việc triển khai thời gian hết hạn cho các mục bộ nhớ đệm được coi là một phương pháp hay nhất trong quản lý bộ nhớ đệm. Cách tiếp cận này tự động xóa các mục sau một khoảng thời gian xác định, yêu cầu tính toán mới khi có các yêu cầu tiếp theo. Bằng cách áp dụng các giá trị TTL cho các khóa bộ nhớ đệm, bạn có thể quản lý hiệu quả tính tươi mới của dữ liệu được lưu vào bộ nhớ đệm của mình. Việc lựa chọn thời lượng TTL phù hợp nên dựa trên sự biến động của thông tin cơ bản. Ví dụ, dữ liệu thay đổi nhanh chóng có thể yêu cầu TTL chỉ vài phút, trong khi thông tin tương đối tĩnh, chẳng hạn như định nghĩa và dữ liệu tham chiếu (tức là dữ liệu hiếm khi được cập nhật), có thể được lưu vào bộ nhớ đệm trong thời gian dài hơn, có thể là vài ngày.
Amazon ElastiCache for Redis OSS and Valkey cung cấp hỗ trợ tích hợp cho việc triển khai TTL, như được trình bày chi tiết trong tài liệu Valkey. Amazon OpenSearch Serverless hỗ trợ xóa dữ liệu tự động dựa trên thời gian khỏi các chỉ mục. Sử dụng Amazon DynamoDB TTL, bạn có thể định nghĩa một dấu thời gian hết hạn cho mỗi mục. DynamoDB tự động xóa các mục đã hết hạn một cách không đồng bộ trong vòng vài ngày kể từ thời gian hết hạn của chúng, mà không tiêu tốn thông lượng ghi. Sau khi TTL hết hạn cho một khóa nhất định, yêu cầu tiếp theo cho dữ liệu đó sẽ kích hoạt việc tìm nạp từ nguồn dữ liệu gốc và LLM, từ đó truy xuất thông tin cập nhật.
Một phương pháp hay nhất khác khi áp dụng TTL cho các khóa bộ nhớ đệm của bạn là thêm một số jitter thời gian được tạo ngẫu nhiên vào TTL của bạn. Điều này làm giảm khả năng xảy ra tải suy luận LLM khi dữ liệu được lưu vào bộ nhớ đệm của bạn hết hạn. Ví dụ, hãy xem xét kịch bản lưu vào bộ nhớ đệm các câu hỏi thường gặp nhất. Nếu các câu hỏi của bạn hết hạn cùng một lúc và ứng dụng của bạn đang chịu tải nặng, thì mô hình của bạn phải thực hiện các yêu cầu suy luận cùng một lúc. Tùy thuộc vào tải, điều đó có thể tạo ra tình trạng điều tiết, dẫn đến hiệu suất ứng dụng kém. Bằng cách thêm một chút jitter vào TTL của bạn, một giá trị thời gian được tạo ngẫu nhiên (ví dụ: TTL = giá trị TTL ban đầu của bạn tính bằng giây + jitter) có thể giảm áp lực lên lớp suy luận backend của bạn và cũng giảm mức sử dụng CPU trên công cụ bộ nhớ đệm của bạn do xóa các khóa đã hết hạn.
Vô hiệu hóa chủ động
Trong một số trường hợp nhất định, việc quản lý bộ nhớ đệm chủ động trở nên cần thiết, đặc biệt khi thông tin cụ thể đã được cập nhật hoặc khi muốn làm mới bộ nhớ đệm. Điều này có thể xảy ra, ví dụ, khi cơ sở kiến thức của trợ lý trò chuyện trải qua các thay đổi hoặc khi một lỗi trong phản hồi được lưu vào bộ nhớ đệm được khắc phục. Để giải quyết các tình huống như vậy, nên triển khai các chức năng hoặc lệnh quản trị tạo điều kiện cho việc xóa chọn lọc các mục bộ nhớ đệm cụ thể.
Đối với bộ nhớ đệm dựa trên SQLite, một truy vấn DELETE sẽ được thực thi để xóa mục liên quan. Tương tự, Valkey có lệnh UNLINK, và Amazon DynamoDB có API DeleteItem. Bạn có thể xóa một mục trong Amazon OpenSearch Service bằng cách sử dụng API Delete Document hoặc API Delete by Query.
Cập nhật chủ động trên dữ liệu mới
Khi tích hợp dữ liệu nguồn mới, chẳng hạn như cập nhật vào cơ sở kiến thức hiện có, bạn có thể triển khai chiến lược cập nhật bộ nhớ đệm chủ động. Cách tiếp cận nâng cao này kết hợp các cơ chế lưu vào bộ nhớ đệm truyền thống với các kỹ thuật tính toán trước và xử lý hàng loạt tinh vi để duy trì tính liên quan của bộ nhớ đệm. Hai phương pháp chính có thể được sử dụng:
- Tải trước (Preloading) – Hệ thống điền các mục bộ nhớ đệm với thông tin mới được nhập trước khi nó được yêu cầu.
- Cập nhật hàng loạt (Batch updates) – Thực hiện các hoạt động làm mới bộ nhớ đệm theo lịch trình để đồng bộ hóa nội dung được lưu vào bộ nhớ đệm với dữ liệu nguồn đã cập nhật.
Cách tiếp cận chủ động này đối với quản lý bộ nhớ đệm, mặc dù phức tạp hơn và đặc thù hệ thống, mang lại những lợi thế đáng kể trong việc duy trì tính tươi mới của bộ nhớ đệm và giảm độ trễ cho dữ liệu được truy cập thường xuyên. Chiến lược triển khai nên được điều chỉnh theo các yêu cầu cụ thể của kiến trúc hệ thống và các mẫu cập nhật dữ liệu.
Các phương pháp hay nhất
Mặc dù bộ nhớ đệm mang lại nhiều lợi ích, một số yếu tố quan trọng đòi hỏi phải xem xét cẩn thận trong quá trình thiết kế và triển khai hệ thống, bao gồm độ phức tạp của hệ thống, các biện pháp bảo vệ và tính thuê bao theo ngữ cảnh. Việc triển khai và duy trì các cơ chế lưu vào bộ nhớ đệm làm tăng thêm độ phức tạp cho kiến trúc hệ thống. Độ phức tạp này thể hiện theo nhiều cách.
Sự phức tạp của hệ thống tăng lên vì logic cần thiết để tạo và quản lý bộ nhớ đệm thêm các lớp trừu tượng vào thiết kế hệ thống tổng thể. Sẽ có những điểm lỗi tiềm ẩn vì bộ nhớ đệm giới thiệu các thành phần mới có thể gặp trục trặc, đòi hỏi các giao thức giám sát và khắc phục sự cố bổ sung. Các hệ thống bộ nhớ đệm yêu cầu bảo trì nhất quán để tạo điều kiện cho hiệu suất tối ưu và tính toàn vẹn của dữ liệu. Tác động đến toàn bộ hệ thống cần được xem xét vì những hậu quả của việc tăng độ phức tạp đối với sự ổn định và hiệu suất của hệ thống thường bị đánh giá thấp trong các đánh giá ban đầu.
Đánh giá độ phức tạp của bộ nhớ đệm
Theo hướng dẫn chung, việc triển khai bộ nhớ đệm nên được đánh giá cẩn thận dựa trên tác động tiềm tàng của nó. Một phương pháp heuristic phổ biến cho thấy rằng nếu bộ nhớ đệm không thể được áp dụng cho ít nhất 60% các cuộc gọi hệ thống, thì lợi ích có thể không vượt quá độ phức tạp và chi phí bảo trì tăng thêm. Trong những trường hợp như vậy, các chiến lược tối ưu hóa thay thế như tối ưu hóa prompt hoặc phản hồi streaming có thể phù hợp hơn.
Triển khai các biện pháp bảo vệ phù hợp
Mặc dù các cơ chế xác thực đầu vào và đầu ra mạnh mẽ (guardrails) là nền tảng cho việc triển khai, chúng trở nên đặc biệt quan trọng trong các hệ thống triển khai chức năng lưu vào bộ nhớ đệm. Các biện pháp bảo vệ này đòi hỏi sự chú ý cao hơn do tính chất liên tục của dữ liệu được lưu vào bộ nhớ đệm. Thiết lập các giao thức xác thực toàn diện để đảm bảo rằng cả truy vấn và phản hồi được lưu vào bộ nhớ đệm đều không chứa thông tin nhận dạng cá nhân (PII) hoặc các lớp dữ liệu được bảo vệ khác. Amazon Bedrock Guardrails cung cấp các biện pháp bảo vệ có thể cấu hình để giúp xây dựng các ứng dụng AI tạo sinh một cách an toàn ở quy mô lớn. Với một cách tiếp cận nhất quán và tiêu chuẩn được sử dụng trên nhiều FM, bao gồm các FM được hỗ trợ trong Amazon Bedrock, các mô hình đã được tinh chỉnh và các mô hình được lưu trữ bên ngoài Amazon Bedrock, Bedrock Guardrails mang lại khả năng bảo vệ an toàn hàng đầu trong ngành. Nó sử dụng Lý luận tự động để giảm thiểu các lỗi “ảo giác” của AI, xác định các phản hồi mô hình chính xác với độ chính xác lên tới 99% — là biện pháp bảo vệ AI tạo sinh đầu tiên và duy nhất làm được điều này. Các biện pháp bảo vệ nội dung văn bản và hình ảnh hàng đầu trong ngành giúp khách hàng chặn tới 88% nội dung đa phương tiện có hại. Để biết triển khai tham chiếu, hãy đọc bài viết Duy trì các tiêu chuẩn đạo đức trong thời trang bằng cách sử dụng phát hiện độc hại đa phương tiện với Amazon Bedrock Guardrails.
Duy trì phân tách bộ nhớ đệm theo ngữ cảnh cụ thể
Khi triển khai bộ nhớ đệm trong các hệ thống hoạt động trên nhiều miền hoặc ngữ cảnh, điều cần thiết là phải duy trì phân tách bộ nhớ đệm theo ngữ cảnh cụ thể. Các truy vấn tương tự hoặc giống hệt nhau có thể yêu cầu các phản hồi khác nhau dựa trên ngữ cảnh của chúng. Do đó, các mục bộ nhớ đệm nên được phân tách dựa trên ngữ cảnh miền cụ thể của chúng để giúp ngăn ngừa ô nhiễm xuyên miền. Triển khai các không gian tên, chỉ mục hoặc phân vùng bộ nhớ đệm riêng biệt cho các miền khác nhau. Tham khảo bài blog Tối đa hóa kiến trúc Amazon Translate của bạn bằng cách sử dụng các lớp bộ nhớ đệm chiến lược phân tách các mục bộ nhớ đệm trong Amazon DynamoDB dựa trên ngôn ngữ nguồn và đích trong khi lưu vào bộ nhớ đệm các bản dịch được truy cập thường xuyên.
Kết luận
Trong bài đăng này, chúng tôi đã nói về những lợi ích của việc lưu vào bộ nhớ đệm trong các ứng dụng AI tạo sinh. Chúng tôi cũng đã trình bày chi tiết một vài chiến lược triển khai có thể giúp bạn tạo và duy trì bộ nhớ đệm hiệu quả cho ứng dụng của mình. Việc triển khai các chiến lược lưu vào bộ nhớ đệm hiệu quả trong các ứng dụng AI tạo sinh đại diện cho một yếu tố quan trọng cho việc triển khai quy mô lớn, giải quyết các thách thức vận hành chính, bao gồm chi phí suy luận LLM, độ trễ phản hồi và tính nhất quán đầu ra. Cách tiếp cận này tạo điều kiện cho việc áp dụng rộng rãi hơn các công nghệ LLM trong khi tối ưu hóa hiệu quả hoạt động và khả năng mở rộng.
Để tìm hiểu thêm về bộ nhớ đệm, hãy tham khảo Tổng quan về bộ nhớ đệm.
Về tác giả

Hanish Garg
Hanish là Kiến trúc sư Giải pháp Cấp cao cho nhóm Chính phủ Tiểu bang, Địa phương và Giáo dục Hoa Kỳ tại Amazon Web Services. Anh ấy đam mê giúp khách hàng đạt được mục tiêu kinh doanh của họ với các công nghệ cơ sở dữ liệu, serverless và generative AI.

Mike Kuentz
Mike là Kiến trúc sư Giải pháp Chính tại AWS, làm việc với khách hàng trên toàn cầu. Mike có hơn 20 năm kinh nghiệm thiết kế, phát triển và triển khai các ứng dụng phân tán sử dụng nhiều hệ thống và công cụ. Mike thích tự động hóa mọi thứ!

Parnab Basak
Parnab là Kiến trúc sư Giải pháp và Chuyên gia Serverless tại AWS. Anh ấy chuyên tạo ra các giải pháp mới dựa trên đám mây bằng cách sử dụng các phương pháp phát triển phần mềm hiện đại như serverless, DevOps, generative AI và analytics. Parnab làm việc chặt chẽ với các khách hàng thuộc khu vực công, giúp họ đổi mới và tăng tốc việc cung cấp các sản phẩm phần mềm của mình.